Spam Control While Using Enquire MAP
The SPAM Control function in Enquire MAP is very useful for controlling who can and can not make contact. A big aspect of marketing is identifying potential customers and so when receiving online requests or phone calls from people that will never buy, it can be a distraction. Furthermore, passing unqualified contacts onto sales is a waste of time. There are two aspects to SPAM Control in Enquire MAP:
- SPAM Keywords
- SPAM Rules
How each one works:
SPAM Keywords are words and phrases that can tell Enquire MAP to look for when someone submits a contact form. If the keyword or phrase is found anywhere within the fields of the submitted form, the contact will be quarantined (see Quarantined Contacts below).
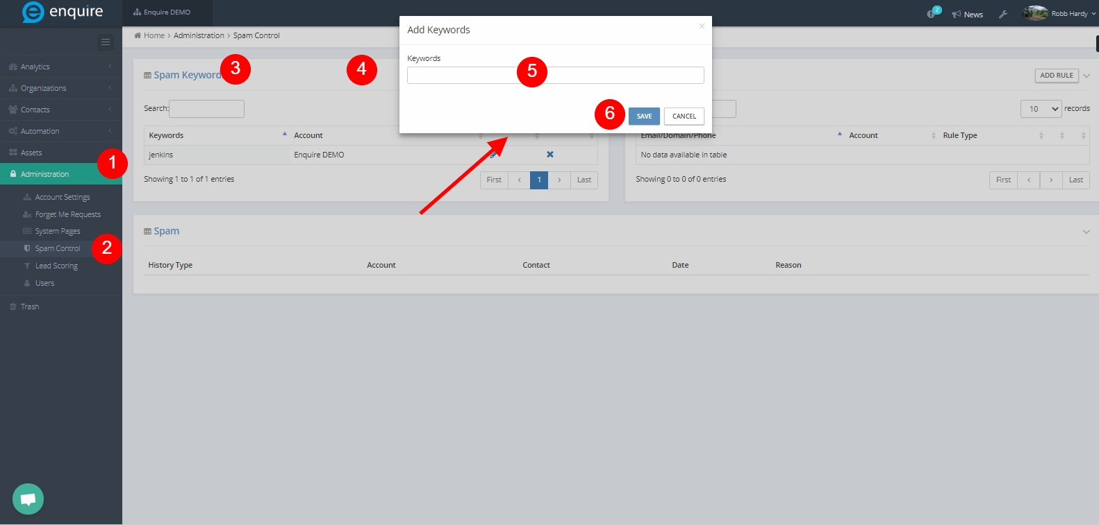
Adding a SPAM Keyword - follow these steps
- Navigate to Administration > SPAM Control > click Add Keywords.
- Enter a keyword or phrase to look for. For example "advertising".
- Select the Your Account.
- Click the Save button.

Now, whenever a form that is associated with the Enquire MAP account is submitted and the keyword or phrase is included, the contact will be quarantined. To remove the keyword, simply delete it from the list.
SPAM Rules - SPAM Rules are similar to SPAM Keywords, however, they monitor phone numbers, email addresses and website domains. With SPAM Rules the User can control who can make contact by preventing (blacklist) or allowing (whitelist) Users.
Adding a SPAM Rule:
- Navigate to Administration > SPAM Control > click Add Rule.
- Enter an Email (ie. someone@somecompany.com), Domain (ie. somedomain.com), Phone Number (ie. 555555 or Area Code . 555). When specifying phone numbers, only use any numeric characters (i.e. exclude '(' and '-'). For example, if blocking +1 (555)-(123) (1212) simply add a rule for 5551231212.
- Select the Your Account.
- Select Blacklisted or Whitelisted.
Blacklist: If selecting Blacklisted, anyone who meets the criteria set in Step 2 will be rejected/quarantined. For example, if blacklisting area code 555, anyone calling from area code 555 will not connect with the business. This assumes the client is using call tracking phone numbers in Enquire MAP. Another example is someone submitting a form from an email domain that is blacklisted, the form submit will be quarantined.
Whitelist: If selecting Whitelist, only those meeting the criteria in Step 2 will be allowed through. Everyone else will be quarantined. For example, if whitelisting area code 555, only those calling from area code 555 will be able to make contact.
- Click the Save button.

Quarantined Contacts Whenever a contact meets a SPAM criteria (with the exception of a whitelisted rule), the contact history event will be logged. The User can review all quarantined contacts and the reason they were quarantined. They can also view all of the quarantined contacts by visiting SPAM Control under the Administration menu. By reviewing the Reason a contact was quarantined the User will be able to improve SPAM Control.

Dealing with Quarantined Contact - With a known, quarantined contact, the SPAM icon on the top toolbar displays a number inside of a red circle. When it comes to quarantined contacts, there are five options:
View Item Detail: Shows the information submitted by the contact
Blacklist Email: Blacklist the associated email address
Blacklist Domain: Blacklist the domain associated with the email address
Not SPAM: Ability to mark the contact as Not SPAM which means the contact will be processed automatically as if it was never quarantined in the first place.
Delete: Ability to delete the contact history. It is recommended to keep the SPAM list clean. This means reviewing it regularly and processing each contact.
Please reach out to the dedicated Enquire Account Manager or Enquire MAP Support team for further assistance.
Was this article helpful?
That’s Great!
Thank you for your feedback
Sorry! We couldn't be helpful
Thank you for your feedback
Feedback sent
We appreciate your effort and will try to fix the article